Deze handreiking heeft als doel om iedereen die voor de uitdaging staat een nieuw register te ontwerpen deelgenoot te maken van de inzichten die opgedaan zijn in het project "Uit betrouwbare bron".
Op basis van deze inzichten bieden we handvaten aan om beslissingen te nemen. Dit document is géén "cookbook: hoe bouw ik een register". Dit document wordt in de komende maanden stapsgewijs uitgebreid.
Het woord ‘register’ heeft in verschillende contexten uiteenlopende bekentenissen. Een organist zal daarbij denken aan een serie orgelpijpen met dezelfde klankkleur, een auteur ziet een lijst met trefwoorden voor zich, terwijl een werkplekbeheerder zich de editor voorstelt waarmee instellingen van Windowssystemen kunnen worden aangepast.
Beelden van lezers van deze pagina zullen waarschijnlijk meer bij elkaar aansluiten. Maar ook als we de betekenisruimte inperken door te stellen dat een register iets te maken moet hebben met het verwerken van informatie binnen de overheid, blijven nog uiteenlopende zienswijzen over. Bijvoorbeeld:
Om verwarring te voorkomen, is het belangrijk het begrip register in de context van ‘Uit betrouwbare bron’ betekenis te geven. Wij definiëren een register als volgt:
“Een applicatiecomponent, of een verzameling samenwerkende applicatiecomponenten, gericht op het betrouwbaar vastleggen en presenteren van een geordende verzameling digitale overheidsinformatie.”
Een definitie alleen is niet genoeg om duidelijk te maken waarover ‘Uit betrouwbare bron’ gaat. Ook een applicatiecomponent kan je immers vanuit verschillende perspectieven benaderen. Om duidelijk te maken welke daarvan wij innemen, beschrijven we de scope van het project aan de hand van twee elkaar aanvullende architectuurmodellen:
Figuur 1: Architectuurmodellen EIRA en Common Ground in relatie tot elkaar
De EIRA omvat vier lagen. De tabel hieronder beschrijft van iedere laag de betekenis en bedoeling, aangevuld met concrete zaken die binnen zo’n laag thuishoren en voor registers relevant zijn.
| EIRA-laag | Wat wordt bepaald/beschreven | Voor register relevante elementen |
|---|---|---|
| 1. Legal (juridisch) | Wettelijke grondslag, bevoegdheden, rechten en plichten rondom het register. | Wet die bepaalt wie gegevens mag vastleggen, gebruiken en delen; regels over privacy, bewaartermijnen, en toegang; juridische status van gegevens: verplicht of vrijwillig te gebruiken? |
| 2. Organisational (organisatorisch) | Governance, verantwoordelijkheden, processen en afspraken over samenwerking tussen partijen. | Afspraken over beheerorganisatie; afspraken over gegevensaanlevering (bronhouders) en -gebruik (afnemers); procedures voor correcties of mutaties; afspraken over standaardisatie, samen ontwikkelen en collectief gebruik. |
| 3. Semantic (semantisch) | De betekenis, structuur van de gegevens in het register. | Definities van concepten; datamodellen die attributen voor en relaties tussen objecten beschrijven; formele semantische beschrijvingen (ontologieën, RDF-schema’s). |
| 4a. Technical – Application (applicatief) | De applicatiecomponenten die het register functioneel en interoperabel maken. | Te volgen of te vermijden architectuurpatronen of paradigma’s (Event sourcing, CRUD-interfaces); webservices of API’s voor het muteren en raadplegen van gegevens; authenticatie- en autorisatieservices; gebruikersportaal of beheerapplicatie; berichtenstandaarden (XML/JSON-schema’s). |
| 4b. Technical – Infrastructure (infrastructuur) | De technische voorzieningen waarop het register draait en die het toegankelijk maken. | Cloud- of datacenterinfrastructuur en netwerkverbindingen; beveiligingsmaatregelen (firewall, encryptie, back-upvoorzieningen); logging- en monitoringinfrastructuur; high availability-voorzieningen (load balancing, failover). |
Het Common Ground-vijflagenmodel beschrijft een verdere ontleding van de EIRA-applicatielaag. Iedere laag in dit model vertegenwoordigt een binnen de applicatiearchitectuur duidelijk te onderscheiden verantwoordelijkheidsgebied. De tabel hieronder beschrijft van iedere laag de betekenis en bedoeling, aangevuld met concrete zaken die binnen zo’n laag thuishoren en voor registers relevant zijn.
| CG-laag | Wat wordt bepaald/beschreven | Voor register relevante elementen |
|---|---|---|
| 5. Interactie | Gebruikersinterfaces, kanalen en toegang | Visuele presentatie van resultaat individuele actuele-stand bevragingen, visualisatie 2D-historisch diagram. |
| 4. Procesinrichting | Bedrijfsprocessen, bedrijfsregels en informatiestructuren | Domeinspecifieke bijhoudingsinteracties, domeinspecifieke regels voor gegevensverwerking. |
| 3. Connectiviteit | (Veilige) verbindingen | Beveiligde netwerken, certificaatbeheer, datadienstencatalogus. |
| 2. Diensten | Datadiensten, APIs en functionele services | Gegevensspecifieke diensten voor bijhouden, terugmelden, presentatie, synthese, transformatie. |
| 1. Databronnen | Registers, gegevensvastlegging | Componenten, interne functionaliteit en domeinagnostische regels voor gegevensverwerking, metadata-eisen en -conventies. |
Aanbevelingen vanuit ‘Uit betrouwbare bron’ hebben primair te maken met de semantische en applicatielaag binnen EIRA (paarse lijn in figuur 1). In het geval van die laatste kunnen we dankzij het Common Groundmodel preciezer zijn: we beperken ons tot de lagen ‘databronnen’, ‘diensten’ en vanwege de relatie tussen bijhoudingsdiensten en processen die deze gebruiken ook een deel van ‘procesinrichting’ (gele lijn in figuur 1). Dit betekent dat we bijvoorbeeld aanbevelingen doen voor:
TODO: Deze punten zijn placeholders. Mijn bedoeling is dat we deze punten, net als de elementen in de tabellen voor de lagen waaraan we werken, op termijn kunnen vervangen door verwijzingen naar onze eigen aanbevelingen.
Hoewel we andere lagen niet helemaal kunnen en willen negeren - hieronder bespreken we bijvoorbeeld de begrenzing van het register in relatie tot de (organisatorische) domeinen die het ondersteunt - betekent deze scopeafbakening dat we bijvoorbeeld geen aanbevelingen doen over:
Een register is een verzameling geordende informatie. De grenzen van de verzameling worden net als de betekenis en samenhang van de in het register opgeslagen informatie bepaald vanuit het domein dat voor het register verantwoordelijk is. Anders dan in de wiskunde kunnen we voor registers niet precies aangeven waar het ene domein ophoudt en het volgende begint. Analoog aan de definitie van Eric Evans in de context van Domain Driven Design beschouwen we een domein daarom als “een sfeer van kennis, invloed of activiteit”. Deze definitie veronderstelt een zekere mate van samenhang. Tegelijkertijd kan het binnen één domein voorkomen dat:
Fictief voorbeeld: milieu-effect van auto’s
De overheid wil de impact van auto’s op het milieu te begrijpen en daarop kunnen sturen. Binnen het domein ‘Weginfrastructuur’ heeft men het daarom over het ‘milieu-effect’ van een auto. Verschillende taakgebieden leggen dat begrip echter subtiel verschillend uit: voor prioriteren van onderhoud aan wegen en parkeerplaatsen zijn immers alleen gewicht en oppervlakte van een auto relevant, terwijl de eenmalige aanschafheffing ten bate van wegonderhoud ook op CO₂-uitstoot is gebaseerd.
Er is ook nog een heel ander domein waarbinnen het woord ‘milieu-effect’ wordt gebruikt, namelijk dat van ‘Mobiliteitsturing’. Binnen dit domein wordt daarmee een cijfer bedoeld dat wordt gebruikt bij uitvoering van beleid dat aandschaf van milieuvriendelijke auto’s en het delen van auto’s binnen een huishouden stimuleert.
--- config: look: neo --- flowchart TD subgraph do2["Domein 'Mobiliteitsturing'"] de3("**Milieu-effect**: de potentiële milieu-impact van gebruik van een auto door een huishouden") end subgraph do1["Domein 'Weginfrastructuur'"] de1("**Milieu-effect**: de milieubelasting van een motorvoertuig, berekend uit gewicht en oppervlakte.") de2("**Milieu-effect**: de milieubelasting van een motorvoertuig, berekend uit gewicht, oppervlakte en CO₂-uitstoot") end style do1 stroke:#2962FF style do2 stroke:#2962FF
Voor wie zoekt naar aanknopingspunten over welke informatie binnen ‘hoort’ binnen een te ontwerpen register en welke buiten de registergrenzen zou moeten vallen, biedt het denken in ‘sferen’ onvoldoende aanknopingspunten. We moeten dus op zoek naar formeler en objectiever grensbeschrijvingen.
Binnen een domein kunnen meerdere subdomeinen of taakgebieden bestaan. Daarbij horen verantwoordelijkheden, die zijn toegekend aan specifieke teams, afdelingen of bedrijfseenheden. Zij worden ondersteund door eigen semantiek, processen en regels. Deze zaken kunnen worden beschreven in een model: een systeem van abstracties dat beschrijft hoe men vanuit een taakgebied naar de wereld kijkt en reageert op veranderingen in de buitenwereld. Zo’n model is beschreven in gemeenschappelijke taal die binnen het hele taakgebied begrepen wordt. Model en taal beschrijven dus een voor betrokkenen herkenbare ‘blauwdruk’ van het taakgebied, die (onder andere) de basis kan vormen voor het ontwerp van een register. Een in gemeenschappelijke taal ondubbelzinnig en samenhangend gemodelleerd taakgebied noemen we een ‘bounded context’.
Het belang van het erkennen van bounded contexten wordt door Eric Evans in ‘the Blue Book’ als volgt beschreven:
“A bounded context delimits the applicability of a particular model so that team members have a clear and shared understanding of what has to be consistent and how it relates to other contexts. Within that context, work to keep the model logically unified, but do not worry about applicability outside those bounds. In other contexts, other models apply, with differences in terminology, in concepts and rules, and in dialects of the ubiquitous language [red. gemeenschappelijke taal]. By drawing an explicit boundary, you can keep the model pure, and therefore potent, where it is applicable. At the same time, you avoid confusion when shifting your attention to other contexts. Integration across the boundaries necessarily will involve some translation, which you can analyze explicitly.”
Uit het dit citaat blijkt dat de ambiguïteiten die we op domeinniveau nog konden tegenkomen binnen een bounded context (idealiter) verdwijnen. Hier geldt (zoveel mogelijk) dat:
Fictief voorbeeld: milieu-effect van auto’s
Het domein ‘Weginfrastructuur’ waarbinnen het begrip ‘milieu-effect’ twee betekenissen had, wordt gesplitst in twee bounded contexts: ‘Prioritering en planning wegonderhoud’ en ‘Innen aanschafheffing’. In het domein ‘Mobiliteitsturing’ vallen de grenzen van domein en bounded context samen.
--- config: look: neo --- flowchart TD subgraph do2["Domein 'Mobiliteitsturing'"] subgraph bc3["Bounded context 'Mobiliteitsturing'"] de3("**Milieu-effect**: de potentiële milieu-impact van gebruik van een auto door een huishouden") end end subgraph do1["Domein 'Weginfrastructuur'"] subgraph bc2["Bounded context 'Aanschafheffing'"] de2("**Milieu-effect**: de milieubelasting van een auto, berekend uit gewicht, oppervlakte en CO₂-uitstoot") end subgraph bc1["Bounded context 'Prioritering wegonderhoud'"] de1("**Milieu-effect**: de milieubelasting van een auto, berekend uit gewicht en oppervlakte.") end end style bc1 stroke:#2962FF style bc2 stroke:#2962FF style bc3 stroke:#2962FF
Op basis van het bovenstaande kunnen we het volgende concluderen:
Hieraan voegen we deze aanbeveling toe:
Als we ervan uitgaan dat dit aandachtspunt ten opzichte van bestaande registers grosso modo kleinere, meer doelgerichte registers betekent, dan hoort bij deze aanbeveling één belangrijk nadeel:
Daartegenover staat echter een drietal belangrijke voordelen, die de bijzondere eisen ondersteunen die we op het gebied van kwaliteit en betrouwbaarheid aan overheidsregisters stellen:
In de praktijk laten de ‘bounds’ van een context zich niet altijd gemakkelijk herkennen en afbakenen. Bovendien kunnen bounded contexten onder invloed van impliciete of uitgesproken belangen worden ‘opgerekt’ of juist verkleind. In algemene zin is moeilijk te zeggen wanneer voor een register de ‘ideale’ bounded context is gevonden. Wel zijn enkele aanwijzingen voor een te ruime of te krappe afbakening te geven. Deze zijn hieronder beschreven.
Indicatoren en symptomen (van sterk naar zwakker) voor een te ruime bounded context:
Indicatoren en symptomen (van sterk naar zwakker) voor een te krappe bounded context:
De verwerkingsverantwoording wordt geformuleerd vanuit een business-perspectief waarbij geredeneerd wordt vanuit een keten van verwerkingen en gevolgen:

Van ieder gegeven moet vanuit diverse perspectieven toegelicht worden waarom en hoe het tot stand is gekomen. Om dat toe te lichten zijn er 3 sub-aspecten benoemd.
De aanleiding voor het tot stand komen van een gevolg is het gevolg dat hieraan voorafging en de verwerkingsverantwoordelijke voor het eerste deel van het verwerkingsproces dat zich in de “voorliggende” bounded context bevind 1.
Dus in de bovenstaande figuur is gevolg1 de aanleiding voor gevolg 2 en de verwerkingsverantwoordelijke voor de aanleiding is verwerkingsverantwoordelijke 1.
De legitimering voor de totstandkoming van een gevolg is wet en/of het beleid en/of de procedures waarop de verwerking heeft plaatsgevonden van het gevolg dat de aanleiding was.
Met de verklaring wordt geduid op welke wijze de wet en/of het beleid en/of de procedures zijn toegepast en wie de verwerkingverantwoordelijke binnen de “eigen” bounded context is 2. Een voorbeeld hiervan is de beslissing die een ambtenaar heeft genomen binnen zijn/haar discretionaire bevoegdheid. Het is dan ook van belang te weten welke ambtenaar deze beslissing heeft genomen. Deze ambtenaar wordt in het schema aangeduid met verwerkingsverantwoordelijke 2
Met gebeurd op wordt het moment aangeduid waarop het event heeft plaatsgevonden. Dit heeft een sterke relatie met de wijze waarop events worden gedefinieerd. Bijvoorbeeld, naar aanleiding van het verwerken van een commando waarin de geboorteaangifte ter registratie wordt aangeboden aan de Basis Registratie Personen zou je drie events kunnen definieren: - Het kind is geboren. - Er is een akte van geboorte opgesteld. - De akte van geboorte is geregistreerd in de Basis Registratie Personen. Deze drie events hebben ieder hun eigen “gebeurd op” moment.
Dit aspect betreft wanneer en door wie iets is vastgelegd. Het systeem houdt bij op welk moment (en eventueel door welke medewerker of instantie) een gegeven is geregistreerd. Dit is van belang voor audit-trails en om vragen te beantwoorden als: “Sinds wanneer weten we dit?” Met registratie-informatie kun je een administratieve tijdlijn opbouwen – los van de inhoudelijke geldigheid.
Veel gegevens kennen een periode van geldigheid of relevantie. Een adres is vanaf een bepaalde datum geldig, een inschrijving heeft een begin- (en soms eind)datum. Capabele registers leggen expliciet vast vanaf wanneer een gegeven geldig is en tot wanneer (indien van toepassing). Zo ontstaat er een historie in twee dimensies: één dimensie is wanneer iets gold in de werkelijkheid, de andere is wanneer het geregistreerd werd. Dit voorkomt verwarring over tijdreizen in data (bijv. late registratie van een gebeurtenis in het verleden).
Ieder gegeven draagt informatie over de (on)zekerheid. Is het een bevestigd gegeven, of is er nog twijfel of een lopend onderzoek? In traditionele registers ontbreekt dit vaak, maar in een capabel register kunnen we bijvoorbeeld een “twijfel” annotatie toevoegen als iets betwist wordt. Zo weten afnemers of ze het gegeven voorzichtig moeten behandelen. Deze filosofie – data zien als “claims” in plaats van absolute feiten – is cruciaal. Het betekent dat het systeem beseft: “We denken dat dit waar is, maar het kan in de toekomst gecorrigeerd worden.” Door onzekerheid expliciet te modelleren, voorkom je dat één foutje doorwerkt als harde waarheid in allerlei ketens.
Van gegevens moet kunnen worden vastgelegd dat deze helemaal niet geregistreerd hadden moeten worden. Daarbij moet worden vastgelegd wat het moment is waarop is vastgesteld dat deze gegevens niet vastgelegd hadden moeten worden. Vanaf dat moment dat dit is vastgesteld zijn deze gegevens niet meer beschikbaar voor de business-processen. Deze gegevens niet fysiek verwijderd omdat er vanuit historische perspectief bekend moet blijven dat er ooit een moment was waarop deze gegevens wel gereistreerd zijn geweest. .
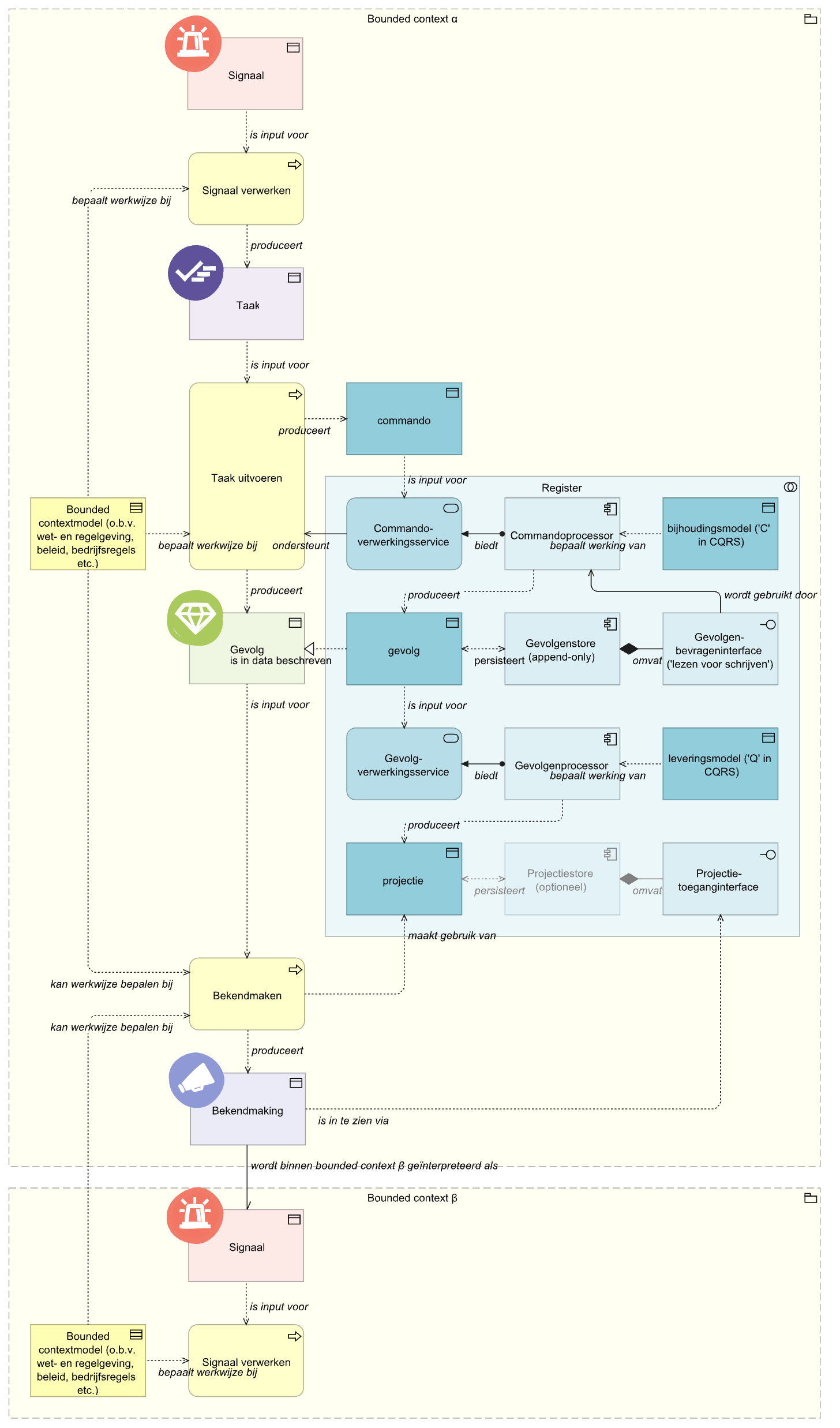
Een commando is een opdracht aan het register, aangeboden met de intentie daarin een verandering aan te brengen, die door het register volledig en ineens (of in het geheel niet) verwerkt moet worden.
Verwerking van een [=commando=] kan leiden tot 0, 1 of meerdere ‘effecten’
Fictief voorbeeld: milieu-effect van auto’s
--- config: look: neo --- flowchart LR subgraph do1["Domein 'Weginfrastructuur'"] subgraph bc1["BC 'Prioritering wegonderhoud'"] no1("**Notificatie**: Fysiek milieu-effect auto Sam ten behoeve van wegonderhoud vastgesteld op 21 punten") end subgraph bc2["BC 'Aanschafheffing'"] cm1("**Commando**: Stel milieu-effect voor aanschafheffing vast input: 21 pt") eff("**Effect**: Aanschafbelastingmilieu-effect vastgesteld op 33 punten") prj("**Projectie**: | Eigenaar | ME | kosten | | Sam | 33pt | €2000 |") no2("**Notificatie**: Aanschafbelastingmilieu-effect auto Sam vastgesteld op 33 punten") end end subgraph do2["Domein Mobiliteitsturing"] subgraph bc3["BC Mobiliteitsturing"] cm2("**Commando**: Stel milieu-effect voor huishouden vast input: 33 pt") end end no1 -.-> cm1 cm1 -.-> eff eff -.-> prj prj -.-> no2 no2 -.-> cm2 style cm1 stroke:#2962FF style cm2 stroke:#2962FF
Een commando moet door het register “volledig en ineens (of in het geheel niet) verwerkt worden”. Dit betekent dat de hele inhoud van het commando in één transactie verwerkt moet worden.
registreer..., vernietig...).registreer uitgifte rijbewijs, en niet geef rijbewijs uit. De daadwerkelijke uitgifte van het rijbewijs vond immers plaats aan de balie of per post, niet binnen het register. Het rijbewijs zou dus ook zonder registratie zijn uitgegeven.creëer zaak, en niet registreer zaakcreatie. De daadwerkelijke zaakcreatie vindt immers binnen het register plaats. En zonder die registratie was de zaak niet gecreëerd.eigenaren van kadastrale onroerende zaken, maar over belanghebbenden bij WOZ-objecten.Nadere uitwerking volgt.
Fictief voorbeeld: milieu-effect van auto’s
--- config: look: neo --- flowchart LR subgraph do1["Domein 'Weginfrastructuur'"] subgraph bc1["BC 'Prioritering wegonderhoud'"] no1("**Notificatie**: Fysiek milieu-effect auto Sam ten behoeve van wegonderhoud vastgesteld op 21 punten") end subgraph bc2["BC 'Aanschafheffing'"] cm1("**Commando**: Stel milieu-effect voor aanschafheffing vast input: 21 pt") eff("**Effect**: Aanschafbelastingmilieu-effect vastgesteld op 33 punten") prj("**Projectie**: | Eigenaar | ME | kosten | | Sam | 33pt | €2000 |") no2("**Notificatie**: Aanschafbelastingmilieu-effect auto Sam vastgesteld op 33 punten") end end subgraph do2["Domein Mobiliteitsturing"] subgraph bc3["BC Mobiliteitsturing"] cm2("**Commando**: Stel milieu-effect voor huishouden vast input: 33 pt") end end no1 -.-> cm1 cm1 -.-> eff eff -.-> prj prj -.-> no2 no2 -.-> cm2 style eff stroke:#2962FF
Nadere uitwerking volgt.
Fictief voorbeeld: milieu-effect van auto’s
--- config: look: neo --- flowchart LR subgraph do1["Domein 'Weginfrastructuur'"] subgraph bc1["BC 'Prioritering wegonderhoud'"] no1("**Notificatie**: Fysiek milieu-effect auto Sam ten behoeve van wegonderhoud vastgesteld op 21 punten") end subgraph bc2["BC 'Aanschafheffing'"] cm1("**Commando**: Stel milieu-effect voor aanschafheffing vast input: 21 pt") eff("**Effect**: Aanschafbelastingmilieu-effect vastgesteld op 33 punten") prj("**Projectie**: | Eigenaar | ME | kosten | | Sam | 33pt | €2000 |") no2("**Notificatie**: Aanschafbelastingmilieu-effect auto Sam vastgesteld op 33 punten") end end subgraph do2["Domein Mobiliteitsturing"] subgraph bc3["BC Mobiliteitsturing"] cm2("**Commando**: Stel milieu-effect voor huishouden vast input: 33 pt") end end no1 -.-> cm1 cm1 -.-> eff eff -.-> prj prj -.-> no2 no2 -.-> cm2 style prj stroke:#2962FF
Nadere uitwerking volgt.
Fictief voorbeeld: milieu-effect van auto’s
--- config: look: neo --- flowchart LR subgraph do1["Domein 'Weginfrastructuur'"] subgraph bc1["BC 'Prioritering wegonderhoud'"] no1("**Notificatie**: Fysiek milieu-effect auto Sam ten behoeve van wegonderhoud vastgesteld op 21 punten") end subgraph bc2["BC 'Aanschafheffing'"] cm1("**Commando**: Stel milieu-effect voor aanschafheffing vast input: 21 pt") eff("**Effect**: Aanschafbelastingmilieu-effect vastgesteld op 33 punten") prj("**Projectie**: | Eigenaar | ME | kosten | | Sam | 33pt | €2000 |") no2("**Notificatie**: Aanschafbelastingmilieu-effect auto Sam vastgesteld op 33 punten") end end subgraph do2["Domein Mobiliteitsturing"] subgraph bc3["BC Mobiliteitsturing"] cm2("**Commando**: Stel milieu-effect voor huishouden vast input: 33 pt") end end no1 -.-> cm1 cm1 -.-> eff eff -.-> prj prj -.-> no2 no2 -.-> cm2 style no1 stroke:#2962FF style no2 stroke:#2962FF
De fictieve casus hieronder beschrijft een aantal binnen ‘Uit betrouwbare bron’ relevante aspecten rondom registratie en levering van informatie informatieflow binnen de overheid, te weten:
Sam koopt een nieuwe auto met de volgende kenmerken:
| Kenmerk | Waarde |
|---|---|
| Gewicht | 1.300 kg |
| Afmetingen | 4,4 m × 1,85 m |
| Uitstoot | 100 g/km |
Zoals verplicht verzekert Sam direct na aankoop de nieuwe auto. De verzekeraar meldt de aankoop van de auto aan de Dienst onderhoud weginfrastructuur (DOW).
Binnen de DOW belandt de melding van Sam eerst bij het team ‘Technisch onderhoud’ (DOW-TO). Deze afdeling heeft als taak het prioriteren van onderhoud aan wegen en parkeerplaatsen. Om deze taak uit te kunnen voeren bepaalt men voor iedere in de regio aangeschafte auto het mileu-effect.
Binnen het DOW-team ‘Heffing aanschafbelasting’ definieert men het concept milieu-effect als volgt:
Het milieu-effect is een maat voor de fysieke belasting die een voertuig op de weginfrastructuur uitoefent, berekend als de som van (a) een massacomponent gebaseerd op voertuiggewicht en (b) een ruimtecomponent gebaseerd op voertuigoppervlak.
Omdat het begrip milieu-effect door andere teams en organisaties met andere betekenissen wordt gebruikt, noemen we het milieu-effect zoals gebruikt binnen het Team ‘Technisch onderhoud’ verder het fysiek milieu-effect.
Voor de auto van Sam maakt het team ‘Technisch onderhoud’ de volgende berekening:
| Kenmerk | Rekenwaarde | Heffingspunten |
|---|---|---|
| Gewicht | 1.300 kg | 13 |
| Oppervlak | 8,1 m² | 8 |
| Totaal punten voor fysiek mileu-effect | 21 |
| Punten fysiek mileu-effect | Classificatie |
|---|---|
| 0 t/m 5 | beperkt belastend |
| 6 t/m 50 | gemiddeld belastend |
| > 51 | zwaarbelastend |
Gevolg: de wijk van Sam komt (een heel klein stapje) hoger op de wegonderhoudsplanning.
Het team ‘Heffing aanschafbelasting’ (DOW-AB) valt eveneens binnen de Dienst onderhoud weginfrastructuur. Dit team heeft het aan binnen de regio wonende autokopers opleggen van een eenmalige aanschafheffing als taak. Deze heffing is bedoeld om het onderhoud van wegen te bekostigen en tegelijkertijd het aanschaffen van milieubelastende auto’s te ontmoedigen. Om deze taak uit te kunnen voeren bepaalt men voor iedere in de regio aangeschafte auto het mileu-effect.
Binnen het DOW-team ‘Heffing aanschafbelasting’ definieert men het concept milieu-effect als volgt:
Het milieu-effect is een samengestelde maat die de totale milieubelasting van een motorvoertuig weergeeft, berekend als de som van (a) het milieu-effect zoals vastgesteld door DOW-TO en (b) een uitstootcomponent gebaseerd op door de fabrikant opgegeven CO₂-uitstoot per kilometer.
Omdat het begrip milieu-effect door andere teams en organisaties met andere betekenissen wordt gebruikt, noemen we het milieu-effect zoals gebruikt binnen het team ‘Heffing aanschafbelasting’ verder het aanschafbelastingmilieu-effect.
Voor de auto van Sam maakt het team ‘Heffing aanschafbelasting’ de volgende berekening:
| Kenmerk | Rekenwaarde | Heffingspunten |
|---|---|---|
| Fysiek milieu-effect (overgenomen van DOW-TO) | 21 | |
| Uitstoot | 120 g/km | 12 |
| Totaal punten voor aanschafbelastingmilieu-effect | 33 |
De te betalen aanschafheffing wordt aan de hand van de volgende tabel bepaald:
| Punten aanschafbelastingmilieu-effect | Heffing |
|---|---|
| 0 t/m 20 | €500 |
| 21 t/m 35 | €2000 |
| > 36 | €5000 |
Gevolg: Sam betaalt een eenmalige aanschafheffing van €2000.
De Nationale dienst voor mobiliteitsstromen (NDM) heeft het verstrekken van spitsdoorrijpassen als taak. Met deze passen kunnen via speciale rijbanen tijdens spitsuren files worden vermeden. Spitsdoorrijpassen moeten het rijden van milieuvriendelijke auto’s en het delen van voertuigen binnen een huishouden bevorderen. Huishoudens die één milieuvriendelijke auto delen, krijgen een per maand het maximale aantal passen. Huishoudens waarin iedere volwassene een eigen, zeer vervuilende auto bezit krijgen daarentegen geen spitsdoorrijpassen.
Binnen de Nationale dienst voor mobiliteitsstromen definieert men het concept milieu-effect als volgt:
Het mileu-effect is een maat voor de potentiële milieu-impact van het gebruik van een auto door een huishouden, berekend door het fysiek milieu-effect (zoals bepaald door DOW-AB) van alle auto’s in een huishouden op te tellen, en het resultaat te delen door het aantal volwassen personen in het huishouden.
Omdat het begrip milieu-effect door andere teams en organisaties met andere betekenissen wordt gebruikt, noemen we het milieu-effect zoals gebruikt binnen de Nationale dienst voor mobiliteitsstromen verder het huishoudelijk milieu-effect.
Sam heeft een vriendin. Samen vormen zij een huishouden, dat naast de nieuwe auto van Sam geen voertuigen bezit. Voor de auto van Sam maakt Nationale dienst voor mobiliteitsstromen daarom de volgende berekening:
| Kenmerk | Rekenwaarde |
|---|---|
| Aanschafbelastingmilieu-effect (nieuwe auto Sam, overgenomen van DOW-AE) | 33 |
| Aanschafbelastingmilieu-effect (andere auto’s in bezit binnen huishouden) | 0 |
| Totaal aantal volwassenen in huishouden (deelfactor) | 2 |
| Totaal punten voor huishoudelijk milieu-effect | 16,5 |
Het aantal te verstrekken spitspassen wordt aan de hand van de volgende tabel bepaald:
| Punten huishoudelijk milieu-effect | Passen per maand |
|---|---|
| 0 t/m 15 | 5 passen |
| 16 t/m 30 | 3 passen |
| > 31 | 0 passen |
Gevolg: Sam’s huishouden heeft per maand recht op 3 spitsdoorrijpassen.
Een deel van de verantwoordelijkheid van het verwerkingsproces wordt gedeeld door verwerkingsverantwoordelijke 1 en verwerkingsverantoordelijke 2. Dit deel betreft de projectie van de voorliggende bounded context, de wijze van uitwisselen van gegevens en de vormgeving van de notificatie die ontvangen word. Over deze onderwerpen zullen er afspraken gemaakt worden↩︎
Een deel van de verantwoordelijkheid van het verwerkingsproces wordt gedeeld door verwerkingsverantwoordelijke 1 en verwerkingsverantoordelijke 2. Dit deel betreft de projectie van de voorliggende bounded context, de wijze van uitwisselen van gegevens en de vormgeving van de notificatie die ontvangen word. Over deze onderwerpen zullen er afspraken gemaakt worden↩︎